Dobro
došli na sajt ING-KOMERCE SERVIS D.O.O.
ING-KOMERCE SERVIS
D.O.O.
PIB: 103767608, Mat.br.: 20016817
za Trgovinu, Usluge i
Export-Import,
Vranjska 2
Izrada Računarskih Programa i Baza Podataka.
24413 Palić-Subotica
Mobilni: +381 63 503 237
e-Mail: ingcomltd@gmail.com
Telefon: +381 24 754 607
www: https://ingcomltd.com
Povratak
na glavnu stranicu
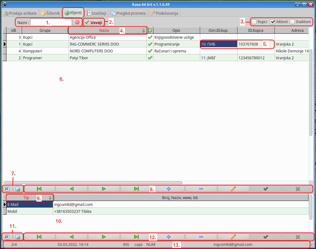
4. Klijentna lista:
"Klijentna lista" je forma
gde se unose i održavaju podaci o klijentima-kupcima.

Objašnjenje po
brojevima:
4.1. Polje pretrage. Sa leve strane polja je
labela-naziv polja iz tabele po kojoj se pretražuje.
Za promenu polja
pretrage se jednostavno mišem klikne na zaglavlje tabele i to na
onu kolonu
po kojoj želimo
pretraživati. U gornjem primeru je to kolona Naziv. Na
desnom kraju Naziv
kolone se vidi zelena strelica koja pokazuje prema dole, a
to znači da je kolona sortirana u
ABC-dnom rastućem redosledu prema dole. Ponovnim klikom miša na
istu kolonu (Naziv)
strelica se menja i pokazuje na gore, sto znači da smo promenili
smer sortiranja obrnuto od
predhodnog. Sada, kada smo podesili kolonu i polje pretrage,
kucamo željeni fragment naziva
klijenta (naziv u našem primeru) program automatski pri kucanju
već filtrira klijente po
pronalasku ukucanog fragmenta kao sadržaj naziva. Crvenim slovima
se pojavljuje u filtriranim
nazivima gde se ukucani
fragment nalazi u konkretnom nazivu klijenta. U većini slučajeva
je
dovoljno kucati tri slova
naziva, da bi se u tabeli ispod filtrirala razumna količina
podataka iz
kojih sa
lakoćom nalazimo željenog klijenta. Ukoliko je izbor još uvek
preveliki kucamo dalje
4,5,6,itd.-to slovo sve dok ne budemo zadovoljni sa količinom
vidljivih klijenata. Pored polja
pretrage, desno nalazi se
dugme za brisanje-resetovanje polja pretrage.
4.2. Usvoji taster ima funkciju u slučaju kada smo na primer
ušli u klijentnu listu iz forme br.
2. Prodaja artikala
radi odabira kupca (zeleni globus taster) i želimo odabranog kupca
prebaciti
u formu prodaje u polje
"Identifikacija kupca" (rb.3.).
4.3. Brzi filteri po nekim fiksnim uslovima kao što su filter:
a. Aktuelna grupa u našem
primeru "Kupci" jer je trenutni pozicionirani klijent baš u toj
grupi.
Zakačivanjem postižemo to da se klijentna lista fitrira i vide se
samo klijenti u grupi "Kupci".
b. filter
Aktivnih i Inaktivnih klijenata. Pošto se ne preporučuje brisanje
klijenata, preporučuje
se bolje
Inaktiviranje, ovaj filter omogućava pregled i inaktiviranih
artikala, ako treba i
zajedno sa Aktivnim klijentima.
4.4. Klikom na zaglavlje kolone, kolona postaje predmet
pretrage i selektovana kolona sortiranja,
zelenom strelicom na dole, predstavlja sortiranje Naziva po ABC-di
rastuće na dole.
Klikom na istu
kolonu (Naziva) menja se smer strelice a time analogno i smer
sortitanja.
4.5. Upis oznake ID kupca, virši se odabirom sa
padajuće liste koja je popunjena sadržajem iz
šifarnika oznaka ID kupca. U skladu sa odabranom oznakom ID kupca
upisuje se na primer
PIB
ako je odabran PIB, JMBG ako je odabran JMBG, itd.
4.6. Tabela klijenata, sa kolonama raznih podataka od Idškl,
preko Grupe, Naziva i Adrese, PIB-a
itd. Otvaranje novog
Klijenta se vrši pritiskom na taster "+" (br.6. navigaciona traka)
ili
doterivanjem selektovane linije tabele na kraj i pritiskom tastera
strelice na dole. Otvara se
novi
prazan red polja. Popunom analogno opisima na zaglavlju, slično
kao Excel tabelu
kreiramo zapis Klijenta. Pritiskom na Enter taster bar jedmom na
nekom polju snimamo zapis
za buduću upotrebu. Mali
izuzetak čine polja Grupa, Adresa, Pošta i Mesto, koje možemo
direktno kucati ili odabrati vrednost-sadržaj iz padajuće liste.
Ispravku nekog polja možemo
vršiti isto analogno
Excel tabeli, jednostavno prekucavanjem sadržaja polja i pritiskom
na
Enter.
4.7. Tasteri za izvoz podataka Klijentne liste u Excel i CSV
formatu.
4.8. Navigaciona traka za kretanje po zapisima
(redovima) klijentne liste.
4.9. Analogno opisu iz tačke 4.4, na isti način
funkcioniše, stim da tu nema pretrage, samo
sortiranje kolone !
4.10. Analogno opisu iz tačke 4.6, na isti
način funkcioniše stim da se tu unose podaci
telekomunkikacija i kontakt klijenta i osoba koje su u nekoj
funkciji kod datog klijenta.
4.11. Tasteri za izvoz podataka Telekomunikacionih podata u
Excel i CSV formatu.
4.12. Navigaciona traka za kretanje po zapisima
(redovima) telekomunikacionih podataka.
4.13. Statusna linija,
pokazuje informacije o trenutnom/ukupnom zapisu u klijentnoj
listi, datum
i vreme, stanje moda tastera Insert,
NumLock i CapsLock.
Videti još:
1. Opis
i instalacija,
2.
Prodaja artikala,
3. Šifarnik artikala,
4. Klijentna lista,
5. Izveštaji prometa,
6. Pregled prometa,
7. Podešavanja programa
8. Odgovori na pitanja iz ESIR
upitnika.
Povratak na glavnu
stranicu